iFix Adapter Services
Overview
Ifix-Adapter is a system that works as a mediator between iFix and its clients. This system will receive requests from the client system and convert the data in the Ifix required format. This document contains details about how to set up ifix-adapter service and describes the functionalities it provides.
Pre-requisites
Before you proceed with the configuration, make sure the following pre-requisites are met -
Java 8
The Kafka server is up and running
The PSQL server is running
Redis
The following services should be up and running:
Client Service Like mgramseva-ifix-adapter
Target service IFIX- fiscal-event-service
Target Service IFIX-keycloak
IFIX master-data-service
Key Functionalities
IFIX client requests are pushed to IFIX
The authentication token is fetched from keycloak and cached. Token will be re-fetched 5 minutes before expiry
the project ID is fetched from IFIX and cached
COA ID fetched from IFIX and cached
Every push to IFIX is recorded in the table with HTTP status
status series 200 is considered a success
status 400 are marked client error and reported back to the client
status 500 resubmitted by the scheduler
Deployment Details
Deploy the latest version of ifix-reference-adapter
kafka.topics.ifix.adaptor.mapper
Topic in which client requests are put . From this further listen and posting happens
keycloak.host
Host name of the key cloak authentication token provider
keycloak.token.url
key cloak authentication token url
keycloak.credentials.clientid
userid of for authentication token
keycloak.credentials.clientsecret
password for authentication token
ifix.host
host name of IFIX server
ifix.event.url
IFIX post URL
spring.redis.host
Host name of the redis server
state.goverment.code
top level tenant id of the client
ifix.coa.search.url
url for COA search in IFIX
ifix.project.search.url
Url for the project code search in IFIX
spring.jpa.properties.hibernate.dialect
dialect for JPA. you can change this to oracle or my sql etc
spring.jpa.properties.hibernate.jdbc.lob.non_contextual_creation
will generate the required tables in the respective database . This feature is used instead of flyway to get database in-dependency
Configuration Details
Map clientcode, ifixcoacode, ifixid in ifix_adapter_coa_map table
“clientcode” is the tax head like “WATER_CHARGES” or ‘10011’ used in IFIX clients like mgramseva
“ifixcoacode” is the 16 digit glcode in IFIX. 16-digit code is mapped then this can be ported to any environment like dev to qa, or qa to uat or from uat to prod. Prefer mapping ifixcoacode
Another way is to map the IFIX COA ID itself. Since these are generated ids you can't port to other environments. ID mapping has to be done for every environment.
Preference is given to COA Code, if it is null ID will be used
example is INSERT INTO public.ifix_adapter_coa_map( id, clientcode, ifixcoacode, ifixid, tenantid) VALUES (1,'10101', '0215-01-102-00-00-01', '6cbcb4a1-2431-4f78-89d7-b4f0565aba37', 'pb');
If client “project code” and IFIX project code are the same then no need for mapping. If it is different then map clientprojectcode, ifixprojectid in ifix_adapter_project_map table. Ideally, you should keep both codes the same for getting meaningful data on the dashboard. This way you don't have to do any mapping for project code for any environment. But if for any reason you have different project codes in IFIX and its client or have multiple projects having the same project code then only go for this mapping. The adapter will first check in the IFIX for the supplied “projectCode”, If found it will be used and cached. If multiple projects or not found it will look into this table for mapping
an example is INSERT INTO public.ifix_adapter_project_map( id, clientprojectcode, ifixprojectid, tenantid) VALUES (1, '7374', 'e42db9bb-8427-40a6-9939-4f2189d032bf','pb');
state.goverment.codeset this value to the client top level tenantid
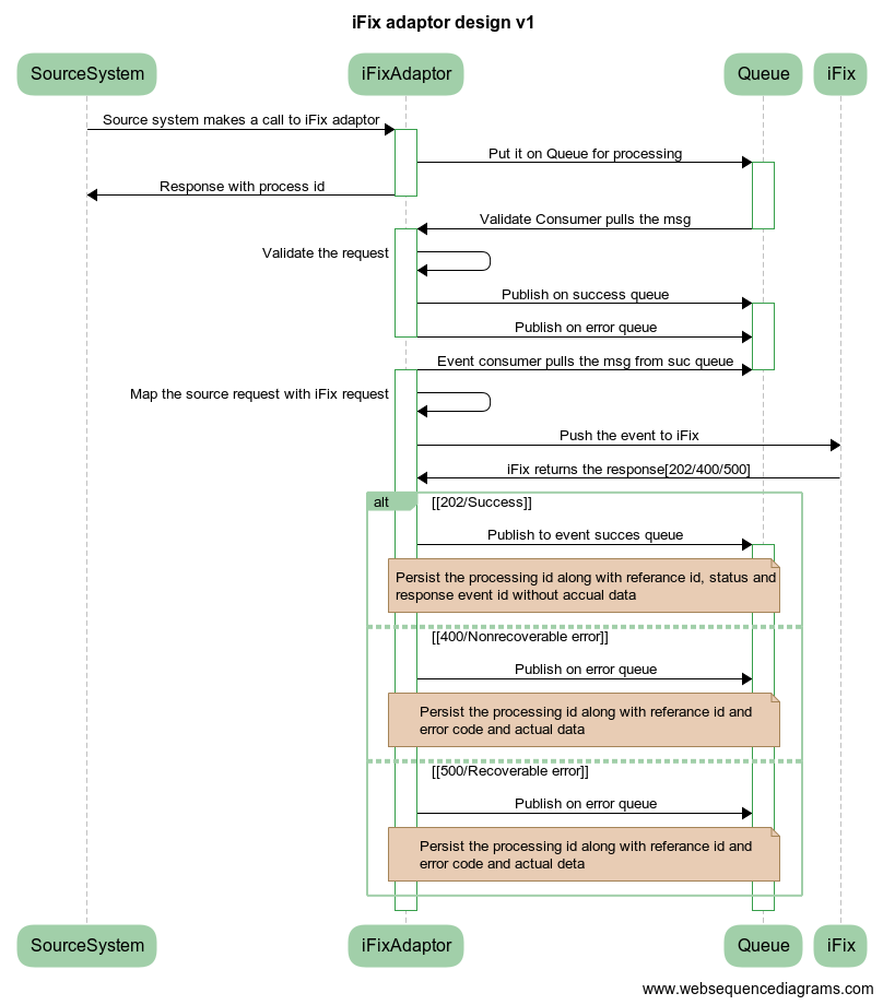
Interaction Diagram

Reference Docs
Doc Links
API List
events/v1/_push
API for receiving data from the client (mgram). This is the only API present in the adapter
Last updated
Was this helpful?